01
概述
Ethernet/IP是一个面向工业自动化应用的工业应用层协议。它建立在标准UDP/IP与TCP/IP协议之上,利用固定的以太网硬件和软件,为配置、访问和控制工业自动化设备定义了一个应用层协议。
Ethernet/IP协议具有许多优点,其中最重要的是它的可靠性和安全性。它可以提供可靠的数据传输,可以确保数据的准确性和可靠性。它还具有高安全性,可以防止未经授权的访问和操作,从而保护网络设备不受攻击。此外,Ethernet/IP协议还可以提供高效的数据传输,可以支持大量的数据传输,并且可以支持多种不同的数据类型,包括文本、图像和视频等。
本期我们来注重介绍一下Superisys RFID如何使用Ethernet/IP总线网关与汇川AM400系列PLC通讯。
IACM-P4工业网关


Superisys IACM-P4系列工业网关是一种提供标准工业总线协议的RFID控制器,支持ProfiNet、EtherCAT、Ethernet/IP协议。包含两个M12 T-CODE电源供电接口,两个M12 D-CODE 4-PIN 总线接口,4个M12 A-CODE RFID读写头接口。工业以太网传输速率最高支持100Mbps,可级联多个总线模块到PLC中,提供强大的现场采集数据能力。外壳采用轻便坚固的工程塑料,具有连接范围厂、通信能力强、环境适应好、防护等级高等特点。
可同时连接4个RFID读写头进行独立操作;
支持ProfiNet、EtherCAT、EtherNet/IP协议;
IP67的防护等级,能够适应油污、粉尘、潮湿等恶劣工况;
双网口,集成交换机功能,可组星型网络和树型网络;
电源输入带反接保护和3000W浪涌保护,RFID端口带防反接和过压过流保护。
02
硬件架构介绍

RFID架构系统主要组成如下:
控制器
(PLC)
下发命令控制读写头进行操作;
网关总线
控制器
PLC与网关总线控制器进行通讯,间接控制读写头;
读写头
(超高频
/高频)
获取控制器的命令,执行对载码体的读/写数据操作;
载码体
(超高频
/高频)
存储数据的载体,数据存储区域划分如下:
高频标签有UID区(通常只有8 byte/只读且唯一)、USER区(一次最大2000 byte(实际内存大小因标签类型而异)/可读可写);
01
✦ 组态网关设备
✦
1.1 总线网关IP地址设置
EIP总线网关的默认IP地址为“192.168.0.10”,用户需要根据具体需求修改相应的IP地址,可使用我司提供的总线网关助手软件进行设置。
将EIP总线网关连接PC端,打开EIP总线网关助手软件,点击左上方“工具”栏,选择“网关搜索器”,点击弹出的“Ipconfig”对话框右上方的“搜索”按钮,搜索EIP网关的设备,如下图所示,搜索出来EIP总线网关的IP地址为“192.168.11.10”。

双击搜索出来的EIP网关设备的信息栏,在弹出的“IpSetFrm”对话框下,修改对应的网关IP信息参数(本例程修改为192.168.0.10地址),点击“设置”按钮,设置成功后软件会自动弹出设置成功对话框,确认重启EIP总线网关后生效,如下图所示:

1.2 总线网关EDS文件安装
打开汇川PLC编程软件(本案例使用InoProShopV1.7.3版本),新建一个项目程序,选择对应的PLC具体型号(本案例使用的是“AM401”型号),命名完成新建后,双击左方选项栏的“网络组态”选项,在弹出的“Network Configuration”对话框中选择“导入EDS文件”选项,选择相应文件夹下的网关设备的EDS文件,打开安装网关的EDS文件,如下图所示:

EDS文件安装成功后,右方“网络设备”栏会更新出对应的EIP设备,如下图所示:

1.3 总线网关设备组态
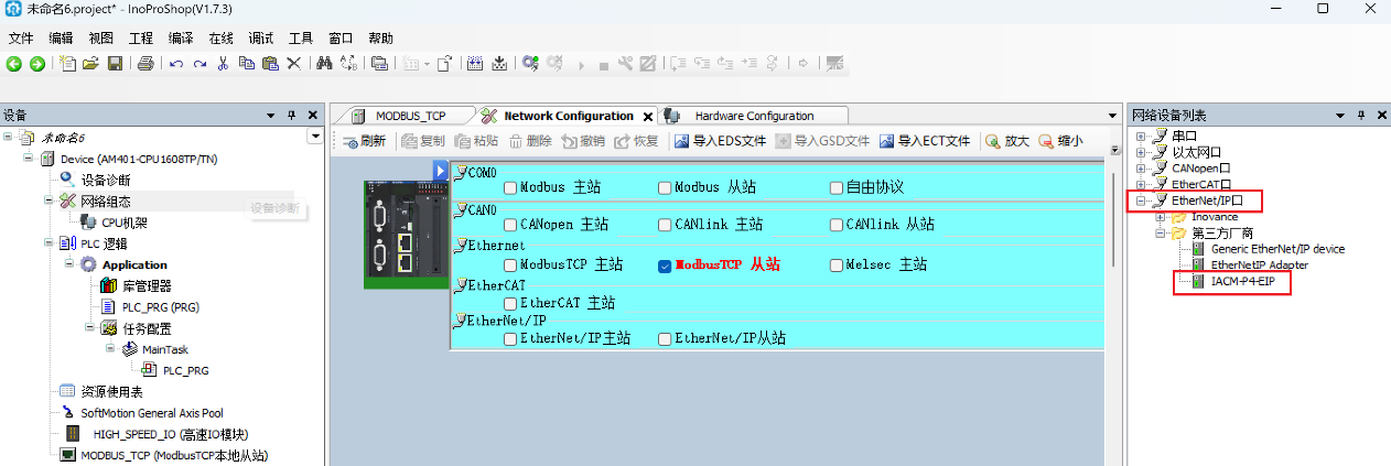
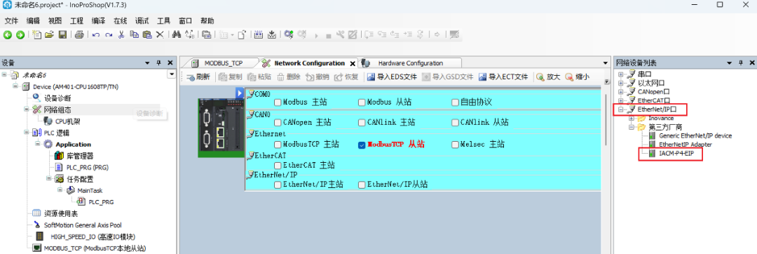
在“Network Configuration”对话框内双击“PLC”设备,在“EtherNet/IP”通讯栏下,勾选“EtherNet/IP主站”,然后在右方的“网络设备“列表找到”IACM-P4-EIP”设备,将其拖拽至网络线栏下方,如下图所示:

双击左边“设备”栏下的“Ethernet”下的“IACM-P4-EIP”设备,在“通用”栏下设置网关设备的IP地址,如下图所示:

本例程中网关的设备地址已设置为同网段的“192.168.0.10”地址,设置完成点击“保存”。
1.4 EIP网关组态参数下载
★ 点击“登录到”图标,在弹出的对话框选项栏的“通讯设置”栏下”点击“扫描网络”,选择好相应的网关、网络接口,系统自动“搜索”到PLC的型号后,点击“下载”按钮对“硬件组态”进行下载,如下图所示:

★ 下载完硬件组态后,再次点击上方“登录到”图标,查看EIP网关是否正常在线,如下图所示:

(用户也可通过总线网关状态指示灯对连接状态进行确认)
02
✦功能块介绍及使用
✦
打开汇川PLC编程软件,打开“RFIDEIP_GateWayDemoV2.0”例程程序。
2.1 网关RFID通道的变量映射
双击例程程序的“IACM-P4-EIP”模块,点击“Ethernet/IPI/O映射”,查看总线网关对应的输入地址为“IB0~IB127”,输出地址为“QB0~QB127”,如下图所示:


左边设备栏下的“GVL_RFID”全局变量中定义并通过“AT”指针的方式分别映射了总线网关对应四个RF端口读写头的输入输出IO地址,如下图所示:

2.2 RFID读写程序介绍
提供的程序:
调用程序:“Main Task”——“PLC_PRG”下调用 RFID功能块程序;
功能块:“RFID_RW”—— RFID读写功能处理;
全局变量:“GVL_RFID”——RFID全局变量定义。
★ 用户在使用的过程中可将此部分内容复制至新建程序中。
2.3 RFID读写功能块引脚说明
一个“RFID_RW”功能块实例调用对应一个端口通道的读写器,功能块图形如下:

★ 功能块引脚说明
每个功能块实例对应一个读写器,功能块引脚定义及功能如下:

xRead,xWrite两个信号互斥,同一时间只能有一个信号为高电平,功能块只会执行第一个检测到的有效信号。
03
✦读写头读/写功能示例
✦
3.1命令执行时序
★ 使能RFID
使能是使RFID工作的必要条件,在整个工作期间是默认保持RFID使能的。具体的时序如下所示。默认的RFID使能置位后,xReady未置位,则表示总线模块与RFID通讯异常。

★ 命令执行
命令的执行以xRead或xWrite上升沿信号开始,在给Trigger信号置位之前,先将命令/参数/数据填充好。在命令执行期间保持xRead或xWrite信号置位,若取消当前命令的执行,将xRead或xWrite复位即可。命令执行装填可根据xDone或xError信号来判断,命令执行完后可从Read datas/Errcode取命令执行的结果。

★ 从标签读取数据
当标签在读取范围时,通过读取功能可从标签指定起始地址读取特定长度的数据。命令的执行以”xRead”引脚上升沿触发,在进行读取时,需要先填充部分引脚参数,涉及到的参数如下:

★ 写入数据至标签
当标签静止在读取范围时,通过写入功能可以向一个标签指定的地址写入特定长度的数据。命令的执行以”xWrite”引脚上升沿触发,在命令触发前,需要填写以下参数:

本例程使用RFID1第一个接口进行测试。
当读写器成功连接上后,可对读写器进行读/写操作。
“xReady”信号置1,表明读写器连接成功,xTP表示感应到芯片。
3.2读UID数据区
a) 标签靠近读写器,读写器自动感应标签,标签到位信号“xTP”变为“TRUE”;
b) 自动获取所靠近标签的UID数据,固定长度8个字节,可在arrUIDData0查看;

UID数据出厂时设定,可读不可写,数据序列是唯一的;
3.3 写USER数据区
a) 标签靠近到位,标签到位信号xTP信号的值为“1”;
b) 在arrwriteData数组中填充数据要写入的数据;
c) 标签到位,标签到位信号xTP信号的值为“TRUE”;
d) 修改数据长度bLength的值9,单位为字节;
e) 修改起始地址wAddress的值为16#0000;
在“xWrite”信号命令触发前,务必先填充好“a~e”项参数。
f) 修改写入命令xWrite 为 “1”;
g) 查看功能块反馈回来的完成信号xDone和错误信号xError。
如果xDone值为“1”且xError值为“0”,则说明数据已写入完成;
如果xError为“1”,则说明数据写入失败;
如下图所示:从起始地址0开始,写入9个字节数据进入标签的用户区成功。

3.4读USER区
a) 标签到位,标签到位信号xTP信号的值为“TRUE”;
b) 修改数据长度bLength的值为9,单位为字节;
c) 修改起始地址wAddress的值为16#0000;
在“xRead”信号命令触发前,务必先填充好“a~c”项参数。
d) 修改写入命令xRead 为 “1”(必须先复位xWrite信号);
f) 查看功能块反馈回来的完成信号xDone和错误信号xError。
如果xDone值为“1” 且xError值为“0”,则说明数据已读取完成;
如果xError为“1”,则说明数据读取失败;
如下图所示:从起始地址0开始,读取9个字节标签的用户区数据成功。

对比3.3.2的写入User区的数据,可验证写入和读取数据无误。
04
✦错误码
✦
4.1 错误码详细定义
读写头自定义错误码(命令执行错误时):

读写头自定义错误码:

© 2023 苏培(武汉)智能科技有限公司 版权所有鄂ICP备2022019679号-1


